
Start by keeping your process simple.
Approach with a simple overview.
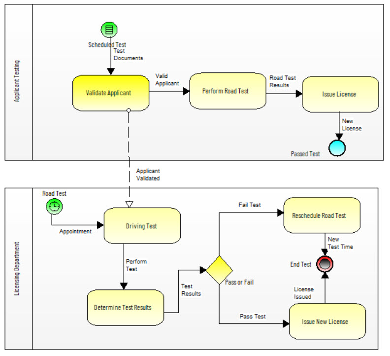
One approach to getting started is to understand what type of process you need to design for your business. Is it private or internal to your organization? Is it a public or external to your organization? Is it possibly both in that you have an internal process that needs to collaborate with an external process?
Remember to focus on:
- Activity (Process/Tasks)
- Data Objects (Artifacts)
- Gateways (branching, forking, merging, and joining of paths.)

